In OZmob, it is not possible to create elements directly on the map, such as poles or boxes. However, you should use pendencies to document these elements, allowing the backoffice team, who use OZmap, to convert these pendencies into system elements.
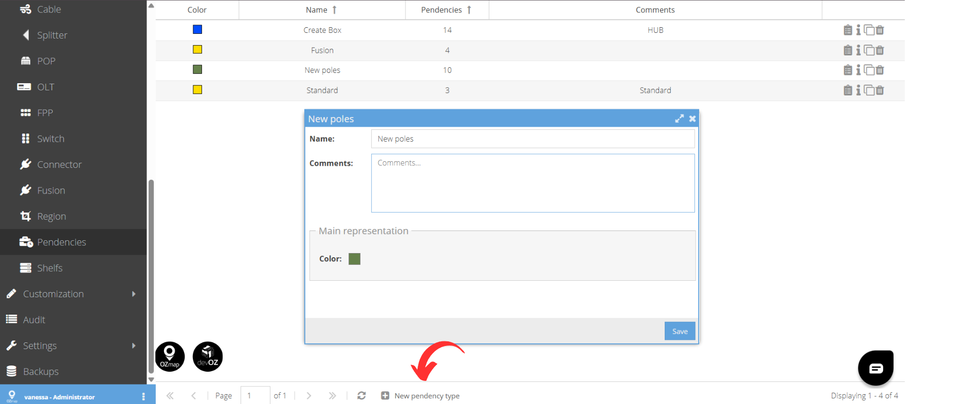
To streamline this process, it is recommended to create specific types of pendencies for each element that will be documented in the field. For example, you can create a pendency called “New Pole,” so the technician can add this pendency in OZmob, and the team working in OZmap will be able to identify that this pendency should be converted into a pole of the "common" type. This helps standardize the workflow and ensures that the elements on the map have been validated by a second person and added correctly.

After creating the element types in the pendency categories, you can use OZmob to create pendencies on the map. Select the pendency type corresponding to the element to be documented and add it at the correct location.

After creating the pendency in OZmob, you just need to convert it in OZmap. You can do this by going to the “Pendencies” tab and converting them into elements manually, or by entering a project and converting multiple pendencies at once through the area report, if they are all of the same element type.
All data added in OZmob to the pendency, such as posts, tags, and notes, will be transferred to the converted element. This ensures that no information entered by the technician is lost when creating the element and allows the person converting the pendency to validate the information provided.
